Umożliwiono przeniesienie do edycji dowodu, z którym sprzężony jest dowód noty korygującej.
W słownikach Rejestr zakupów, Rejestr sprzedaży, Sprzedaż w ramach UE, Zakupy w ramach UE, Rejestr zakupów importowych, Rejestr SAD została dodana procedura umożliwiająca przeniesienie dowodu do edycji pomimo istnienia wystawionej do niego noty korygującej. Wcześniej przy próbie przeniesienia do edycji dowodu z powiązaną notą korygującą pojawiał się widoczny poniżej komunikat.
Rys. Komunikat pojawiający się podczas próby przeniesienia do edycji dowodu z notą korygującą
Obecnie, aby umożliwić przeniesienie do edycji dowodu, do którego została zaewidencjonowana nota korygująca, należy wywołać procedurę Odblokuj edycję dla dowodów z notą korygującą.
Rys. Rejestr zakupów, procedura Odblokuj edycję dla dowodów z notą korygującą
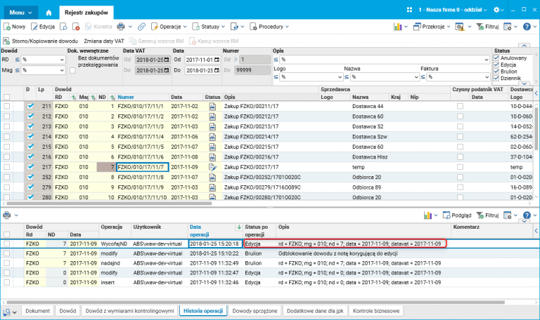
Po wywołaniu procedury dokument zostaje odblokowany do edycji, a w historii operacji zostaje dodany wpis informujący, który użytkownik i kiedy odblokował taki dowód do edycji.
Rys. Rejestr zakupów – szczegół Historia operacji
Rys. Rejestr zakupów – przeniesienie do edycji



