Dodano możliwość dodawania szczegółów do ulubionych oraz zmiany ich kolejności.
Zmiana umożliwia personalizację interfejsu w zakresie szczegółów i usprawnia korzystanie z aplikacji.
Ulubione szczegóły
W menu szczegółów pojawiła się nowa grupa Ulubione. Jej zawartość może być definiowana przez użytkownika: to on decyduje, jakie szczegóły się w niej znajdą.
Uwaga! Aby zapamiętać wybrane ulubione pozycje, należy zapisać ustawienia użytkownika.
Rys. Menu szczegółów z nową grupą Ulubione
Jeżeli grupa Ulubione jest pusta, to po wybraniu jej w menu szczegółów wyświetli się informacja o możliwości dodania szczegółów do ulubionych.
Rys. Pusta grupa Ulubione
Ulubiony szczegół można dodać lub usunąć zarówno w menu szczegółów, jak również z poziomu menu kontekstowego widocznych szczegółów.
Rys. Menu kontekstowe widocznej zakładki z opcją dodaj/usuń
Rys. Dodawanie/usuwanie z poziomu menu szczegółów
Szczegóły wybrane jako ulubione są oznaczone gwiazdką.
Rys. Oznaczenie ulubionych szczegółów za pomocą gwiazdki
Do ulubionych można dodawać szczegóły z różnych grup.
Rys. Ulubione z różnych grup
Jeżeli w grupie Ulubione znajdują się jakieś pozycje, to można pokazać grupę na pasku zakładek zaznaczając ją w menu szczegółów.
Rys. Widoczna grupa Ulubione
W grupie Ulubione oznaczenie gwiazdką danej pozycji jest widoczne dopiero po umieszczeniu na niej kursora myszy.
Rys. Oznaczenie gwiazdką widoczne po umieszczeniu kursora myszy
Zmiana kolejności wyświetlania szczegółów
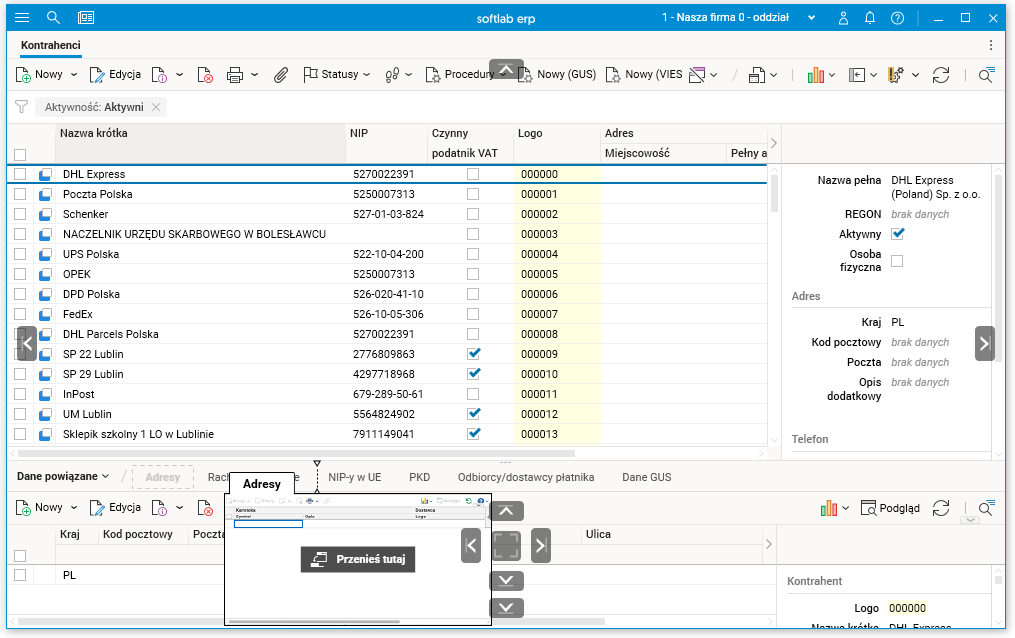
W nowej wersji aplikacji umożliwiono zmianę kolejności zakładek szczegółów. Można to zrobić na pasku zakładek szczegółów metodą drag&drop.
Uwaga! Aby zapamiętać nową kolejność, należy zapisać ustawienia użytkownika.
Rys. Możliwość przeniesienia szczegółu na pasku zakładek szczegółów
Rys. Pasek zakładek szczegółów po zmianie kolejności
Zmieniona kolejność szczegółów jest widoczna również w menu szczegółów.
Rys. Zmieniona kolejność w menu szczegółów
Kolejność szczegółów można zmienić także w menu szczegółów przy użyciu metody drag&drop. W tym przypadku można zmieniać kolejność również niewidocznych szczegółów.
Rys. Zmiana kolejności w menu szczegółów
Rys. Zmieniona kolejność na pasku zakładek szczegółów












