Rozliczenie produkcji operacją technologiczną

W wersji 98 wprowadzono nowy sposób rozliczania zleceń produkcyjnych z zastosowaniem nowego rodzaju operacji technologicznej w recepturze produkcji. Nowy sposób umożliwia generowanie dokumentu realizacji produkcji PROD po wykonaniu operacji technologicznej. Do tej pory dokument był generowany po wykonaniu wszystkich operacji technologicznych.

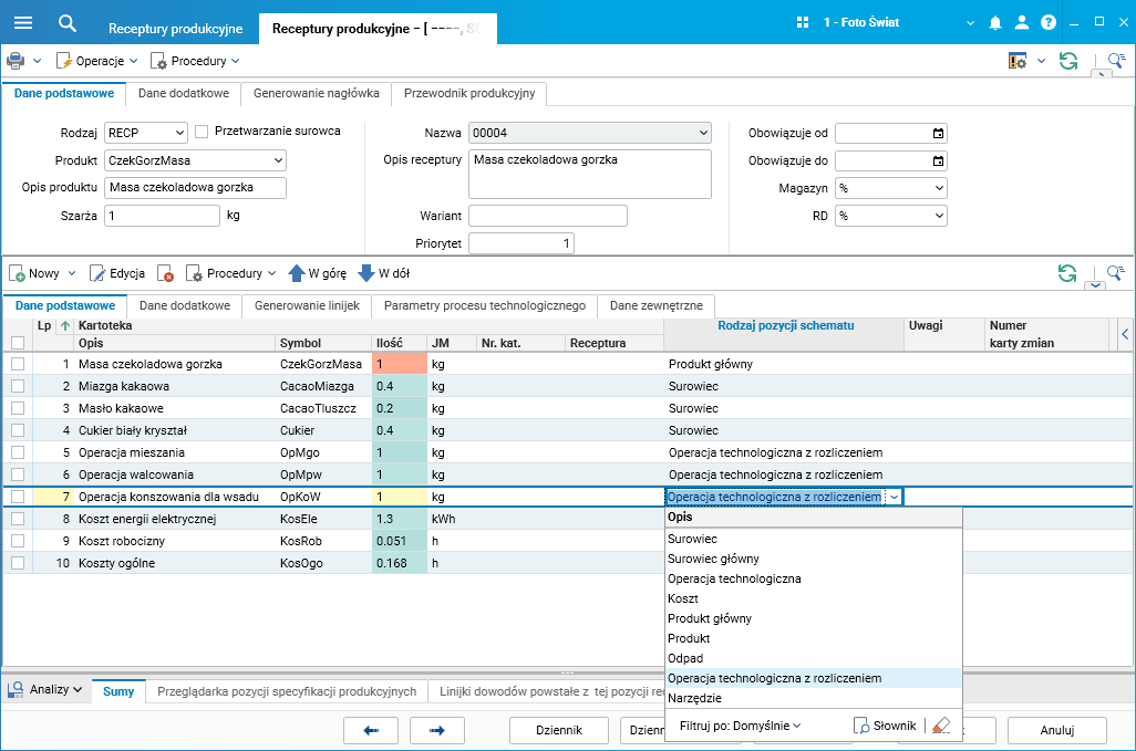
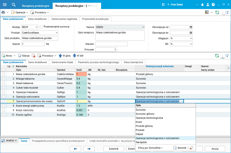
Na recepturze dodano nowy rodzaj pozycji (pole Rodzaj pozycji schematu) – Operacja technologiczna z rozliczeniem. Oznaczenie pozycji receptury tym rodzajem spowoduje, że po rozliczeniu tej operacji zostanie wygenerowany dokument PROD.

Poniżej zaprezentowana jest receptura z wykorzystanym nowym rodzajem pozycji receptury Operacja technologiczna z rozliczeniem.

image010-92

Rys. Linijki receptury produkcyjnej, Operacja technologiczna z rozliczeniem

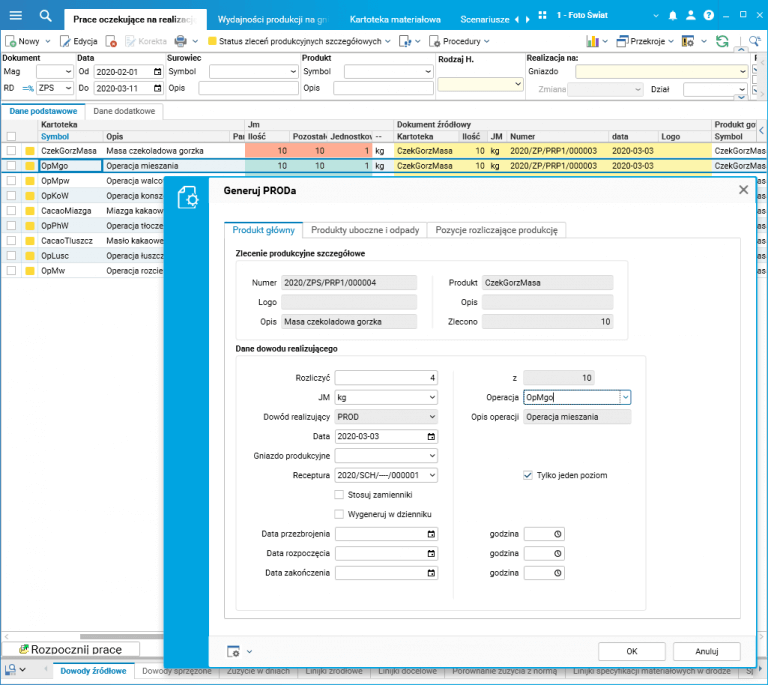
Po skierowaniu zlecenia do produkcji zmienia się sposób obsługi realizacji (rozliczania) takiego zlecenia za pomocą dowodów PROD. Realizacja następuje w słowniku Prace oczekujące na realizację procedurą Generuj PRODa.

image011-91

Rys. Okno parametrów procedury Generuj PRODa

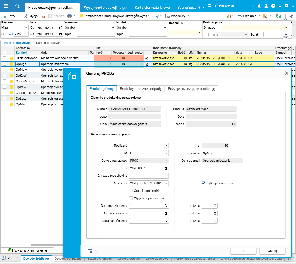
Okno parametrów procedury Generuj PRODa zawiera nowe pola: Operacja i Opis operacji, a także nową zakładkę Pozycje rozliczające produkcję. Na tej zakładce wyświetlana jest lista kartotek surowców, operacji lub półproduktów poprzedzających rozliczaną operację technologiczną (od początku ZPS lub od operacji poprzedzającej), do operacji rozliczającej produkcję.

image012-91

Rys. Okno parametrów procedury Generuj PRODa, zakładka Pozycje rozliczające produkcję

Po zatwierdzeniu okna procedury i przejściu weryfikacji generowany jest dokument PROD na ilość przetworzonego produktu/półproduktu, który jest dostępny (i zarezerwowany) dla kolejnej rozliczanej operacji technologicznej wynikającej z receptury.

Podczas rozliczenia kolejnej operacji jako ilość możliwa do rozliczenia podpowiadana jest ilość (półproduktu) wytworzona w poprzedniej operacji.

Rozliczanym produktem jest zawsze produkt, którego dotyczy rozliczane zlecenie. Po każdym etapie rozliczania kolejnych operacji tworzona jest nowa partia przychodowa produktu.
image013

Rys. 12. Dokument rozliczający produkcję PROD, zawierający rozliczone operacje technologiczne